近日,williamhill英国在完成2024版人才培养方案修订的基础上进一步绘制了物流管理、物流管理(专升本)、物流管理(中澳合作办学项目)、电子商务、电子商务(专升本)、物流工程、物流工程(冷链物流方向)7个专业及方向的专业课程导图。
为确保专业课程导图的科学性与实用性,教学办公室在广泛调研的基础上完成了专业课程导图模板的制作,随后各专业在人才培养方案修订的过程中组织多轮研讨,深入分析课程之间的相互关系,将各专业通识教育课程、学科基础课程、专业课程、实践教学四大模块的课程关联性一一呈现。2024版人才培养方案专业导图的绘制不仅直观地展示了全新的课程体系,更为学生提供了清晰的学习路径,帮助学生在规划学习时更好地理解每门课程在整个专业体系中的地位和作用。
新版专业课程导图的发布,得到了师生们的高度评价。学生们普遍反映,通过这一导图,他们对课程的学习次序和重点有了更清晰地认识,学习起来更有方向感和目标感。教师们也表示,这一导图为他们在课程设计和教学安排上提供了重要参考,能够更好地指导学生进行系统性地学习。
williamhill英国将继续秉持“以学生为中心”的教育理念,各专业将在随后修订2024版课程大纲的过程中进一步完成各门课程思维导图的绘制,进而帮助学生逐步构建起系统的专业知识体系,避免学习过程中的迷茫和知识断层。

物流管理专业2024版人才培养方案课程导图(物流管理教研室主任刘博老师绘制)

物流管理(中澳合作办学项目)2024版人才培养方案课程导图(物流管理教研室主任刘博老师绘制)

物流管理(专升本)专业2024版人才培养方案课程导图(物流管理教研室主任刘博老师绘制)

电子商务专业2024版人才培养方案课程导图(电子商务教研室主任殷猛老师绘制)

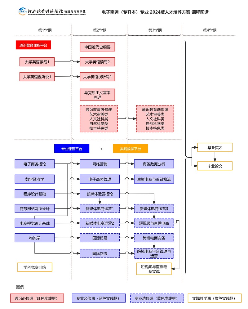
电子商务(专升本)专业2024版人才培养方案课程导图(电子商务教研室主任殷猛老师绘制)

物流工程专业2024版人才培养方案课程导图(物流工程教研室主任李金峰老师和任林洁老师共同绘制)

物流工程(冷链物流方向)专业2024版人才培养方案课程导图(物流工程教研室主任李金峰老师绘制)